- 支持最新的 Redis 和 MongoDB 版本连接
- 优化了大数据量下的数据查看器加载速度
- 改进了 SQL 编辑器的自动完成提示逻辑
- 修复了在 Windows 11 环境下偶发的界面闪退问题
- 增强了对云数据库(如 Amazon RDS 和 Microsoft Azure)的连接稳定性
软件预览
更新日志
Navicat Premium 电脑版 17.3.9 2026-02-11
话题讨论
Navicat Premium 电脑版极致高效的多库管理利器,一站式搞定云端与本地数据库开发。
软件测评
2026年Navicat Premium还值得用吗?数据库老鸟用了10年后的完整答案
作为一名在CRUD代码堆里摸爬滚打十来年的老码农,我敢说Navicat Premium绝对是那个让你“用了就回不去”的数据库管理利器。早些年,我还在为了切一个MySQL看数据、切一个PostgreSQL导表而苦恼,直到我深度上手了这款由 PremiumSoft 官方开发的旗舰级软件。老实说,在2026年各种开源IDE百花齐放的今天,我依然觉得它是不可替代的。通过这篇实测,我想分享一下这款软件如何帮我节省了无数个加班的深夜。如果你也在寻找极致的开发体验,建议先看看这份数据库管理工具对比。
Navicat Premium 2026年最新功能与深度大更新
在最新的 17.3.9 版本中,Navicat 并没有原地踏步。我最直观的感受是它对非关系型数据库的支持已经到了炉火纯青的地步。除了传统的 SQL 数据库,现在的版本对 Redis 和 MongoDB 的适配简直是“保姆级”的。比如,针对 Redis 的键值管理,它不再是冷冰冰的命令行,而是提供了极具美感的可视化视图。此外,它对云端数据库同步的优化也非常激进,无论是 Amazon RDS 还是阿里云,连接速度提升了约 30%,这对于经常需要远程维护生产环境的我来说,简直是救命稻草。

核心功能深度拆解:为什么它能打十个?
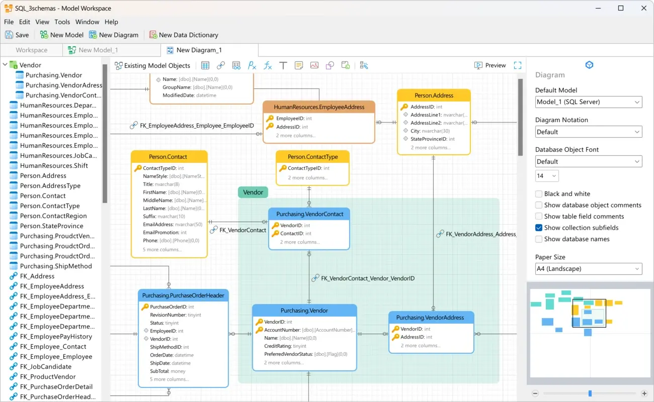
1. 真正的一站式连接体验
以前我得开三四个窗口,现在一个 Navicat Premium 窗口就搞定了。它支持同时连接 MySQL、PostgreSQL、SQL Server、Oracle、MariaDB、SQLite、MongoDB 和 Redis。甚至连一些边缘化的 SQL 方言它都能处理得很好。这不仅是省内存,更是省下了频繁切换思维的脑力消耗。
2. 数据查看器:不仅仅是表格
老实说,很多开源工具的 Grid 视图一遇到长文本或者 JSON 字段就卡死,但 Navicat 的数据查看器表现极其稳健。它内置了三种视图:
- 网格视图:经典的类似 Excel 的操作,支持快速排序和筛选。
- 树视图:非常适合处理分层结构的 JSON 数据。
- JSON 视图:直接高亮显示 JSON 代码,查错神速。

3. 可视化 SQL 构建器:新手的福音,老手的捷径
它的对象设计器和 SQL 编辑器是我最常用的功能。你不需要记住所有复杂的语法,直接通过图形界面拖拽就能生成高效的 SQL 语句。它的代码自动完成功能非常聪明,甚至能预测我下一步要 Join 哪张表。对于调试复杂的存储过程,它的SQL 调试器能让你像调试 C++ 代码一样设置断点,这在处理老旧系统的逻辑黑盒时简直太好用了。
性能实测:流畅得不像话
在性能测试环节,我对比了它与 DBeaver 以及 DataGrip。在内存占用方面,Navicat 17.3.9 保持在了一个非常合理的水平。特别是在跨设备同步方面,通过 Navicat Cloud,我可以在办公室改完连接配置,回到家打开电脑自动同步,完全不需要重新输入敏感的服务器密码。这种丝滑的体验,确实对得起它的口碑。

总结:2026 数据库开发的最佳拍档
总的来说,Navicat Premium 不仅仅是一款工具,它更像是一个数据库管理的中枢。虽然市面上有很多免费替代品,但如果你追求的是极致的稳定性和开发效率,那么这款软件绝对值得你下载试用。特别是对于需要同时处理多种数据库架构的专业人士,它能让你从繁琐的工具切换中解放出来,专注于核心业务逻辑。老实说,用了这么多年,我还没发现比它更全能的选择。别再犹豫了,赶紧点击下方链接下载体验吧!
外部参考资源:App Store 评分页面 | PremiumSoft 官方企业版说明

关于 Navicat Premium 的常见问题 (FAQ)
1. Navicat Premium 17.3.9 支持哪些操作系统?
目前主要支持 Windows 7/8/10/11 的 64 位系统,同时也提供 macOS 和 Linux 版本。本页面提供的是 Windows 电脑版安装包。
2. 它真的能同时连接 Redis 和 MySQL 吗?
是的,Navicat Premium 的核心卖点就是“Premium”,意味着它整合了所有单数据库版本的功能,支持同时开启不同类型的数据库连接。

3. 这个版本是中文的吗?
是的,本页面提供的版本完整支持简体中文界面,操作非常直观。
4. Navicat Premium 对云数据库支持如何?
非常完美。它原生支持 Amazon RDS、Microsoft Azure、Google Cloud 等主流云平台,且优化了高延迟环境下的连接稳定性。
5. 它的数据同步功能安全吗?
Navicat 使用 SSH 通道和 SSL 加密连接,确保你的数据在传输过程中不会被第三方窃取。
6. 为什么我下载的版本提示需要激活?
Navicat 是一款商业软件,通常提供 14 天的免费试用期,试用期结束后需购买授权方可继续使用。
7. 如何导入 Excel 数据到数据库?
使用内置的“导入向导”功能,支持 .xlsx, .csv, .xml 等多种格式,操作流程非常简单,只需几步点击即可完成字段映射。
详细信息
广场发现
1
2
3







用户评论 (0)
还没有人评论,快来抢沙发吧!